脚手架项目创建功能架构设计
正在加载今日诗词....2022-04-19
架构背后的思考
- 可扩展:能够快速复用到不同团队,适应不同团队之间的差异
- 低成本:在不改动脚手架源码的情况下,能够新增模板,且新增模板的成本很低
- 高性能:控制存储空间,安装时充分利用 Node 多进程提升安装性能
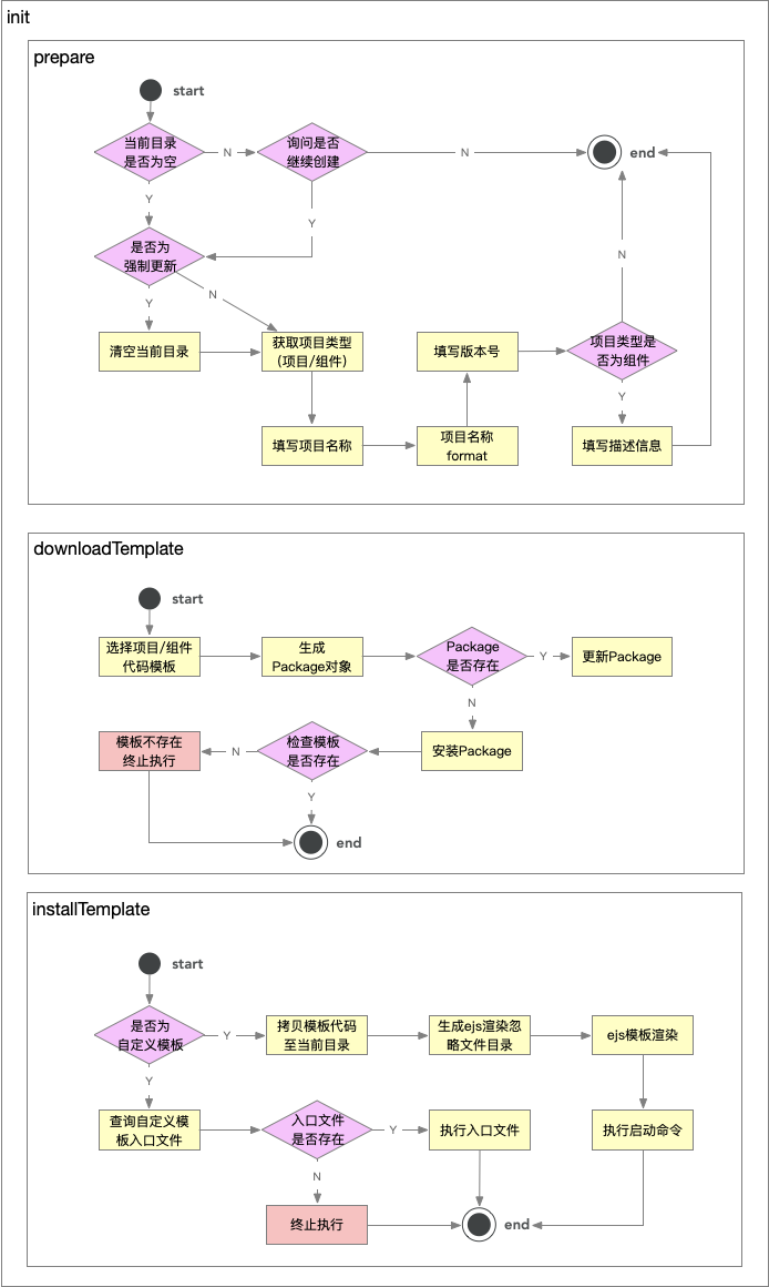
架构设计图
脚手架项目创建功能架构设计图:

整体过程可以分为三个阶段:
- 准备阶段
- 下载模板
- 安装模板
准备阶段
准备阶段的核心工作是:
- 确保项目的安装环境
- 确认项目的基本信息
项目的基本信息应该预先确认,否则安装过程中中断会非常影响用户体验
此阶段需要借助命令行交互库 inquirer 来完成项目信息的收集
下载模板
下载模板是利用已经封装 Package 类快速实现相关功能
安装模板
安装模板分为标准模式和自定义模式:
- 标准模式下,将通过 ejs 实现模板渲染,并自动安装依赖并启动项目
- 自定义模式下,将允许用户主动去实现模板的安装过程和后续启动流程
Copyright © 2022 @filway